You can not select more than 25 topics
Topics must start with a letter or number, can include dashes ('-') and can be up to 35 characters long.
1.7 KiB
1.7 KiB
产品及物料入库流程
::: info 入库原则 入库是库存增加的唯一合规通道。通过严密的收货与审核流程,确保每一笔入库均有据可考。 :::
1. 产品入库概览
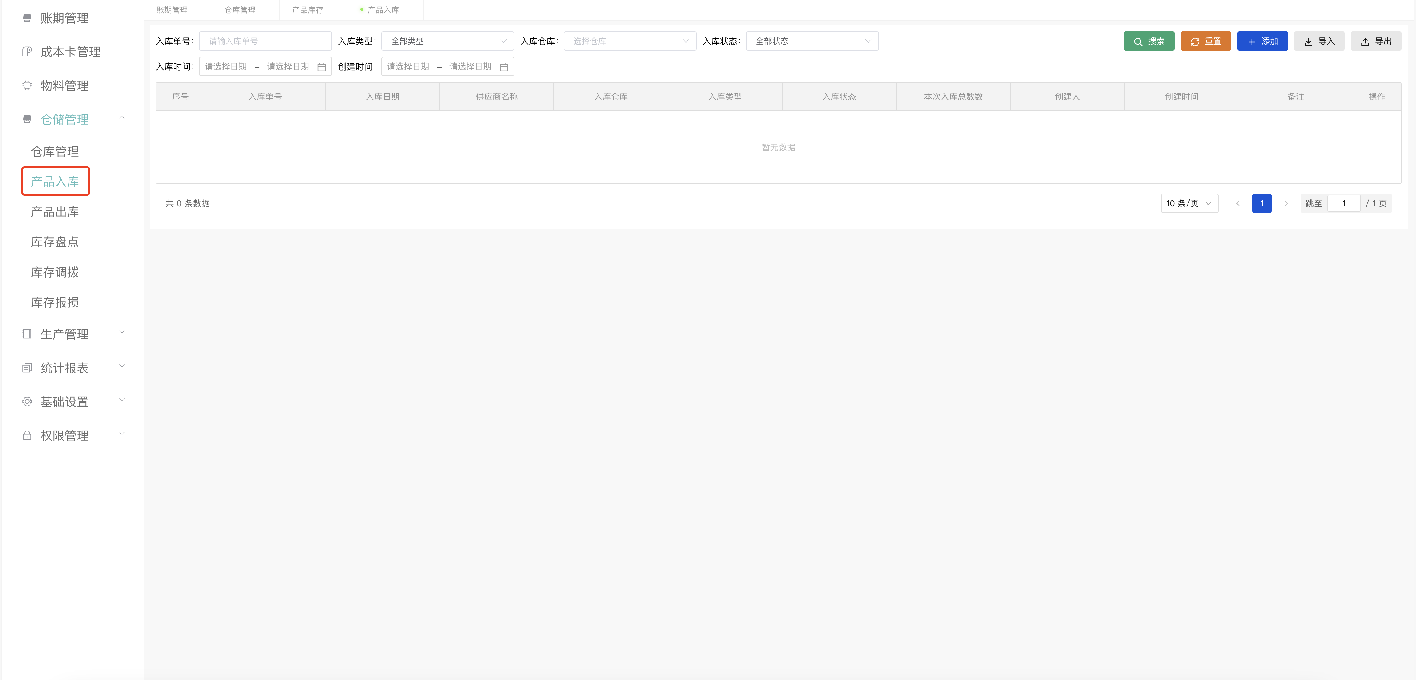
- 入口:
仓储管理->产品入库。 - 作用:支持采购入库、生产返厂、账期結转等多种来源的库存收入,并支持全流程审核。
2. 核心操作流程
2.1 新增入库单 (单据创建)
- 点击“添加”按钮。
- 填写关键要素:
- 入库类型:采购入库、盘存入库、退货入库、生产入库等。
- 供应商:关联采购来源。
- 入库凭证:支持上传 PDF/图片(如:供应商随货单、物流单)。
- 明细录入:
- 点击“新增产品”,选择入库物料。
- 填写计量单位、入库数量及含税单价。
2.2 暂存与提交
- 暂存 (保存):若物料尚未核点清楚,可先点击“保存”,后续在待办中继续编辑。
- 确认提交:点击“确认”后单据进入待审核状态。
3. 导入导出与审核
3.1 资产审核
所有入库单据在确认后必须经过审核流程。
- 操作路径:点击“详情” -> “审核”。
- 审核结果:
- 通过:系统即时调增该仓库对应物料的库存余额。
- 不通过:需填写驳回原因,单据返回草稿状态。
3.2 批量操作
- 批量导入:支持 Excel 模版导入,适用于上线初期或大量采购订单的同步。



